Built For MacOS

Flowcharts made beautiful

A native Mac app for creating professional flowcharts, process maps, and decision trees. Powerful styling. Intuitive canvas. Zero learning curve.

Everything you need

Professional diagramming tools without the complexity

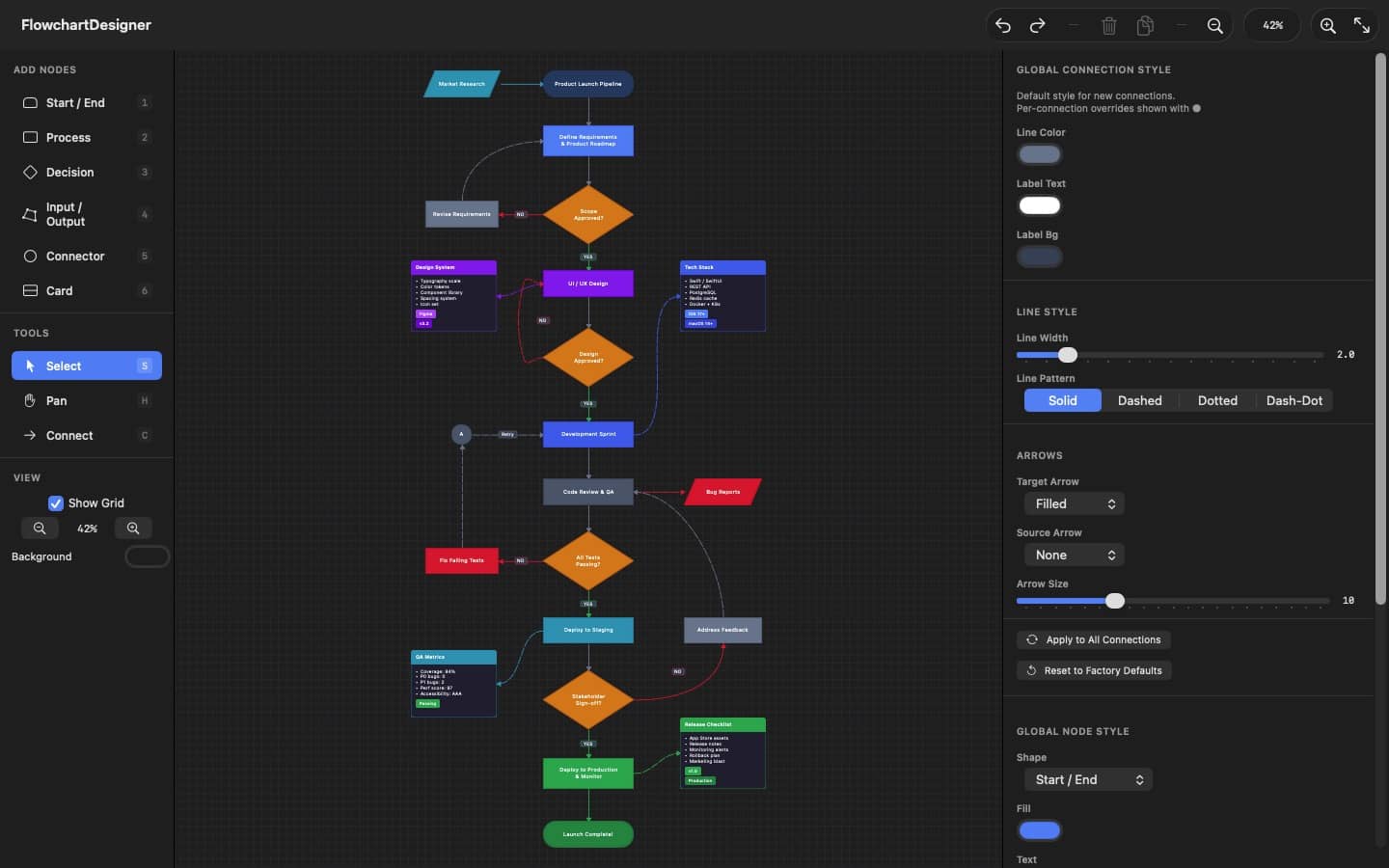
Six Node Types

Start/End, Process, Decision, Input/Output, Connector, and Card nodes. Each with its own shape and purpose, following standard flowchart conventions.

Rich Styling

Solid fills, linear and radial gradients, pattern overlays with stripes, dots, crosshatch, and grid. Customize colors, borders, fonts, and alignment for every element.

Smart Connections

Draw connections from any port edge. Add waypoints for custom routing. Five arrow styles, four dash patterns, and adjustable line width. Attach labels with styled backgrounds.

Global Style System

Set default styles per node shape in Preferences. New documents inherit your defaults. Export and import your presets to share with your team.

Alignment Tools

Select multiple nodes and align or distribute them precisely. Left, center, right, top, middle, and bottom alignment with horizontal and vertical distribution.

Export Anywhere

High-resolution PNG for presentations. Vector PDF for print. JSON project files for continued editing. Your diagrams, your format.

Designed for the way you work

DM Flowchart Designer is built around a keyboard-driven workflow inspired by professional design tools. Hold spacebar to pan like Adobe apps, press number keys to add nodes instantly, and use single-key shortcuts for every tool.

An infinite canvas with smooth zoom from 15% to 400% means your diagrams are never constrained. Snap-to-grid keeps everything aligned without the fuss.

Adobe-style spacebar hold to pan

Number keys 1-6 for instant node creation

Infinite canvas with 15%-400% zoom

Grid snapping for precise layouts

Full undo/redo history

Double-click to edit text inline

Optional GPU rendering via Metal

Native macOS document support

Keyboard first

Every action at your fingertips

1-6

Add node by type

S

Select tool

C

Connect tool

H

Pan tool

Space

Duplicate selection

F

Fit all nodes to view

D

Duplicate selection

E

Export as PNG

⌘ ⇧ Z

Export as PDF

Z

Undo / Redo

Ready to start designing?

Ready to start designing?

Free and Pro versions ($9.99) · Requires MacOS 14 Sonoma

Leave a Comment

You must be logged in to post a comment.